Skip to main content

Features

Everything You Need to Create Stunning Stream Visuals

Two powerful apps working together — a realtime 3D rendering engine and a visual scripting controller. No coding required.

Main App
OverMox — realtime 3D stream overlay scene in action
Controller
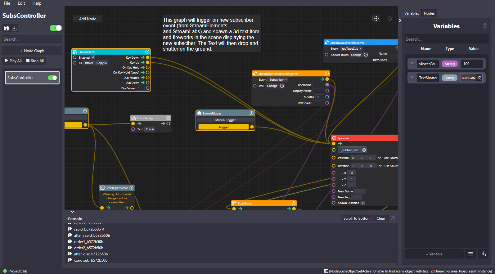
OverMox Controller — visual scripting node graph for stream interactivity

The Main App

A Realtime 3D Engine Built for Creators

The OverMox™ app is a realtime 3D rendering engine purpose-built for stream overlays. Think of it like a lightweight game engine for creators.

3D Scene Building

A full 3D engine, purpose-built for streams.

Add 3D objects, physics bodies, particle systems, and dynamic lighting to build scenes that feel alive. Drag and drop to compose your layout — position, rotate, and scale everything in real time. This isn't a template tool. It's a real engine that gives you complete creative control.

OverMox 3D Stage — selecting and manipulating objects in a full 3D scene

Import & Capture

Your models. Your cameras. Your entire desktop.

Import 3D models, images, video, audio, PBR materials, and animated GIFs directly into your project. Capture live feeds from webcams, capture cards, NDI streams, Spout sources, individual windows, or your full desktop. Embed web pages as interactive textures. Everything you bring in becomes part of your 3D world.

FBX OBJ glTF STL DAE MP4 WEBM MOV MP3 WAV PNG SVG PBR Materials GIF NDI Spout Webcams Capture Cards Desktop +10 more
OverMox Project Panel — import 3D models, video, audio, materials, and capture live sources

Mesh Effects

Drape fire, ice, or magic over any object.

Right-click a mesh in your scene, pick an effect from the Asset Catalog, done. 21 shader-driven mesh effects ship built-in — flames, frost, lightning, gold, holographic scanlines — all wrapping precisely to the object's surface. See the full guide →

Asset Catalog

Hundreds of materials, skyboxes, and effects. Ready to go.

Browse and import from the built-in asset library. PBR materials, HDRi skyboxes, and visual effects to jumpstart your scenes. No need to source assets from third parties — everything you need is already inside OverMox.

OverMox Asset Catalog — hundreds of built-in 3D materials and skyboxes for stream overlays

Filters & Effects

Professional post-processing, in realtime.

Chroma key, blur, color correction, bloom, and more. Apply post-processing effects to any object in your scene. Remove green screens, add cinematic depth-of-field, or create stylized color grades — all rendered live during your stream.

OverMox Filters — chroma key and realtime 3D effects for streams

Full Scene Control

Every property at your fingertips.

Inspect and edit any object with the detailed inspector panel. Organize scenes in the hierarchy tree. Layer management, output configuration, capture devices — everything you need to manage complex scenes is built right in.

OverMox Inspector — edit every property of your 3D stream overlay objects

Transitions

Stinger transitions that actually look professional.

Create smooth stinger transitions between scenes using masked video files with side-by-side or stacked layouts. Bring your own videos and dial in timing, track mattes, and orientation. Or go beyond video — use the Controller to choreograph 3D objects and physics into transitions no one else has. Your scene switches become part of the show.

OverMox Transitions — video-based stinger transitions for stream overlays

Plus: Output configuration · Layer management · Variables · Capture devices · Project management

Explore the Docs

The Controller

Visual Scripting That Brings Scenes to Life

A node-based visual scripting tool that connects to the main app. Design complex behaviors by connecting nodes — no coding required.

The Controller

Design complex behaviors without writing a line of code.

Imagine this: when someone subscribes on Twitchtrigger a 3D animation with physics properties. That's the Controller. Node-based visual scripting that connects triggers to actions. Chain logic together and create interactive experiences that respond to your audience in real time — no coding required.

OverMox Controller — visual scripting node graph for 3D stream overlays

20+ Node Categories

From audio to web APIs, every tool is a node away.

Animations, triggers, flow control, math, text, hardware, and more. Every category is designed for the way creators actually work — connect inputs to outputs, build logic visually, and watch your scenes react to everything from stream events to keyboard shortcuts.

OverMox Controller — 20+ node categories for visual scripting stream overlays

All Node Categories

Animations Asset Audio Camera Components Converters File Flow Control General Generators Hardware Input Math Misc Process Scene Text Triggers Variables Web

Integrations

Connects to the Tools You Already Use

OverMox integrates with your favorite streaming platforms, software, and hardware out of the box.

Streaming Platforms

Full integration with Twitch API events and YouTube Live events. React to subs, follows, donations, and more.

Twitch YouTube Live

Streaming Software

Works seamlessly with your existing setup. Capture OverMox output directly in your streaming software.

OBS Streamlabs StreamElements

Hardware

Connect physical controls to your scenes. Trigger effects, switch scenes, and control parameters with hardware.

Stream Deck MIDI Devices Game Controllers

Capture

Bring in live video feeds from capture devices. Apply chroma key (green screen) and filters for seamless compositing.

Capture Devices Chroma Key

Web

Make HTTP requests and connect to any web API. Pull in data from external services to drive your overlays.

HTTP Requests Web APIs

FAQ

Common Questions

Everything you need to know about OverMox.

What is OverMox?

OverMox is a realtime 3D effects and overlay engine for content creators and live streamers. It lets you build full 3D scenes with physics, particles, lighting, and interactive elements that react to your stream in real time — no coding required.

Do I need to know how to code?

No. OverMox uses a node-based visual scripting system called the Controller. You design complex behaviors by connecting nodes in a flowchart-style graph — if you can connect boxes with lines, you can build interactive 3D stream effects.

How is this different from OBS overlays?

Traditional overlay tools use 2D templates and pre-built widgets. OverMox is a full realtime 3D engine — think physics, particles, lighting, and interactive elements that respond to stream events. It's the middle ground between simple overlay tools and AAA game engines.

What streaming platforms does it support?

OverMox integrates with Twitch API events and YouTube Live events. It works with OBS, Streamlabs, and StreamElements via capture and output, and supports Stream Deck and MIDI hardware.

What are the system requirements?

OverMox requires Windows 11 x64, a modern gaming GPU, 16GB+ RAM recommended, and a 1920x1080 display recommended. OverMox runs on a game engine, so if you're gaming on the same machine, that's two engines fighting for your GPU. A dual PC streaming setup helps a lot.

What does visual scripting mean?

Visual scripting means building logic and interactivity by connecting nodes in a graph instead of writing code. The Controller provides 20+ categories of nodes — from animations and audio to Twitch triggers and web APIs — that you connect together to create complex stream behaviors.

Ready to Build Something Amazing?

Download OverMox and start creating stunning 3D stream visuals today. Available now in Extra Early Access.